国土空间动态优化平台
2025/07/09
173
关键词:国土空间优化,稳健决策,动态适应性规划
研究团队:北京大学薛领教授团队
成果简介:
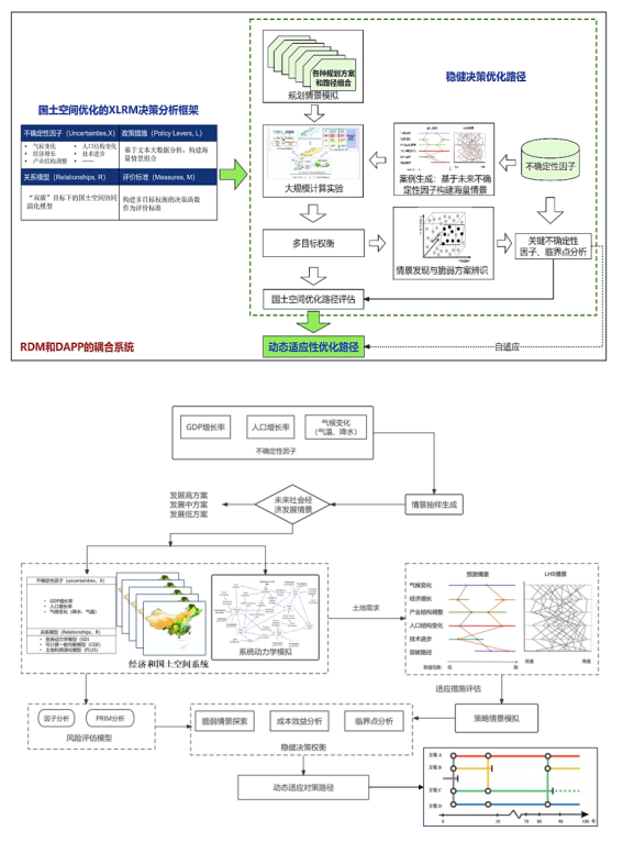
在不确定性时代,“预测-应对”范式不再适用,需要研发稳健性决策与国土空间动态适应智能规划关键技术。
本项目构建涵盖情景发现、不确定性、影响分析在内的空间演化仿真模拟模型,基于国土空间优化和调控面临的各类不确定性问题,耦合稳健性优化与动态适应性优化,实现在未来不确定性情景下开展国土空间规划方案和路径组合性能评估和适应对策路径研究,在长期稳健性规划的基础上,针对局部进行短期动态适应性调整。


